Index of /vendor/php-tuf/composer-stager/docs/preconditions

Icon  Name                    Last modified      Size  Description
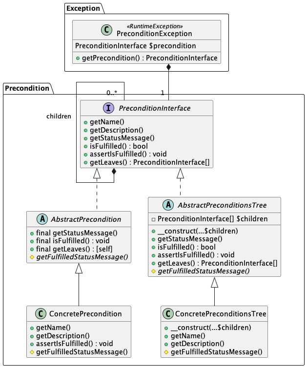
[PARENTDIR] Parent Directory - [   ] README.md 2025-04-21 17:27 3.7K [IMG] detail.png 2025-04-21 17:27 47K [   ] detail.puml 2025-04-21 17:27 2.3K [IMG] hierarchy.png 2025-04-21 17:27 15K [   ] hierarchy.puml 2025-04-21 17:27 1.8K [   ] settings.puml 2025-04-21 17:27 221