Index of /vendor/php-tuf/composer-stager/docs/translation

Icon  Name                    Last modified      Size  Description
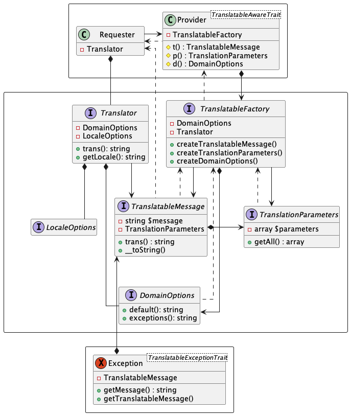
[PARENTDIR] Parent Directory - [   ] README.md 2025-04-21 17:27 1.1K [IMG] detail.png 2025-04-21 17:27 51K [   ] detail.puml 2025-04-21 17:27 2.4K [IMG] exceptions.png 2025-04-21 17:27 3.7K [   ] exceptions.puml 2025-04-21 17:27 570 [IMG] overview.png 2025-04-21 17:27 9.7K [   ] overview.puml 2025-04-21 17:27 884 [IMG] sequence.png 2025-04-21 17:27 27K [   ] sequence.puml 2025-04-21 17:27 1.3K